Archive XL: Item structure explained
More detailed explanations for the guide "Adding new items"
Summary
Created by @manavortex Updated June 10 2023
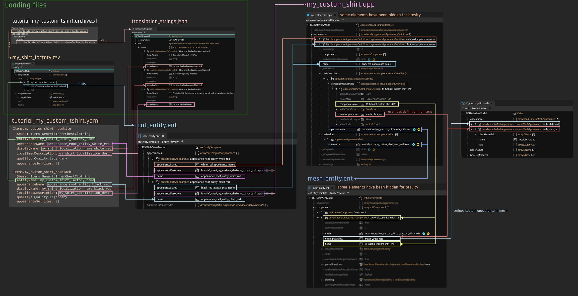
This page is a part of the Adding new items guide and explains how the different files interact with each other.
If you have come here from the main page because you want to change the existing files, search for Making changes
in each section. To add new appearances, the following files are relevant:
.json (translations)
Structural files: telling the game about your mod
We need four files to tell the game about our new items:
the .xl file, which tells ArchiveXL which files to register
the .json file with the translations
the factory.csv, telling the game about your custom files
the yaml, which tells TweakXL about your item's properties

The .xl file
This file will be in the same directory as your mod's .archive file. It lets ArchiveXL register the factory (my_shirt_factory.csv
) and the localization file (translation_strings.json
).
You usually touch this only once, unless you want to add more factories or translation files.

.xl: Making changes
You only need to change this file if you have changed the factory's file path (moved the file) or want to add a second factory file (there is no need to, though).
The .json file (custom texts, i18n)
This is the localization file for language-specific entries (green boxes on the xl file's screenshot). If no entry for a language is defined, then the English one will be used.
An entry will look like this:

secondaryKey
must match the entry in your .yaml file, or you will just see an empty string..json: Making changes
You need to change this file every time you want to add a new text entry to your mod. The easiest way to do this is by duplicating an existing entry.
The .csv file (the factory)
The factory connects your .yaml
to the corresponding rootEntity.ent
via entity_name
.
When reading your .yaml file (e.g.tutorial_my_custom_tshirt.yaml
, next section), the game will find entries like this:
Items.my_custom_shirt_redwhite:
entityName: my_custom_shirt_factory_name << this is for the factory.csv
appearanceName: appearance_root_entity_white_red << this is for the root_entity.ent
The csv file is where ArchiveXL will find an entry with the yaml's entityName
in the first field. It will then check the corresponding root entity for an appearance with the name in appearanceName.

entityName
for a match in the first fieldMaking changes
You only need to change this file when
you move a root entity (update the path!)
you add a new entityName — for example, a second t-shirt that you want to have its own root entity.
The control file: yourModName.yaml
When editing this file, please keep in mind that indent is important!
The first line of each block must not have spaces, the blocks below must have the same amount of spaces. More spaces means more nesting.
Making mistakes here might break your entire mod, so if in doubt, run your edited file through an online yaml validator.
This file controls the adding of items to the game. An entry looks like this:

Four mappings take place here:
entityName
: Points to the factory.csv (see documentation there as for what it works)appearanceName
: In the root entity specified in the factory, it will look for an appearance by this name.
displayName
/localizedDescription
: In thetranslation_strings.json
, find an array where the value for [3] (the last entry) is identical to this key. Then, check which gender V has, and display eitherfemaleVariant
ormaleVariant
.icon:
This hooks up your custom preview.
What is it, precious? The $base parameter
$base
defines which slot the item will use. For the full documentation, see "Different equipment slots".
.yaml: Making changes
You need to touch this file every time you want to add a new item (or when you want to change an existing one). It is easiest to duplicate an existing entry.
If you want more than just the base properties, check the documentation for TweakXL's creating records.
The game files
Now that we're done with the base structure, we can take a look at the game files. Like for any of the vanilla game items, we have four of them. This guide will only hold information that's directly relevant to adding item, but in the individual sections below, you will find links to more documentation about the files.
With ArchiveXL >= 1.5, there is a new way of making these connections, saving most of the work of making many variants. You can still complete this guide and then see the documentation for dynamic loading on its own page.
If you want to do more than 5 variants (for both body genders and camera modes), that approach is strongly recommended. Since there isn't a detailed guide yet, you can find us on Discord in the #archive-xl channel.
appearance.app
mesh_entity.ent
the mesh file
Overview
This is how the files connect to each other. If your head explodes now, don't worry: it's not as complicated as it looks, and the item addition guide will walk you through step by step.

root_entity.ent
The entry point from your yaml, this file is a glorified lookup dictionary: for any appearanceName
, it will specify an .app
file and the name of an appearance in the .app
file.
An entry looks like this:

Suffixes
The root entity's name
field is where you would put suffixes for different appearance variants.
You don't need to know what suffixes are unless you want to make variants for different genders or camera types. In fact, you will want to skip this until you have a confirmed and working mod!
To disable them, each entry in your .yaml contains the following line:
appearanceSuffixes: []
Root Entity: Making Changes
When you change the path of this file, you need to adjust the path inside the factory.csv.
Adding a new appearance:
Expand the list appearances
and duplicate your already working entry.
Change the following fields:
appearanceName
=> everything before the & must match appearanceName
in your *.yaml
name
=> must match the name you're going to put in your app.app
Example:
old (copy):
appearanceName: black_red_appearance_name
name: appearance_root_entity_black_red
new:
appearanceName: black_blue_appearance_name
name: appearance_root_entity_black_blue
mesh_entity.ent
For experienced modders
This file replaces the component
array inside the .app!
This file holds a collection fo components that determine how our equipment item behaves and moves. Each kind of equipment has different types of components, which is why you need to pick the right mesh entity file for each equipment slot.
By bundling them in this file, we save ourselves a lot of copy-pasting inside the .app file. The only component we actually need to change is the one with "Mesh" in its name, typically entGarmentSkinnedMeshComponent
:

entGarmentSkinnedMeshComponent
The component's name
will be used in appearance.app
's materialOverride array (see below)
Mesh Entity: Making Changes
When you move this file, you need to change the path inside every appearance inside the .app file.
Otherwise, you only need to touch this file if you move the .mesh file.
appearance.app
Contains a list of appearances as mapped by rootentity.ent
. Each of the appearances will load mesh_entity.ent
via partsValues and specify
For experienced modders
The .app file's component array should be empty: this is not an NPC appearance! :)
An entry will look as follows:

partsValues
will define what mesh_entity file(s) to load (as a list of components), while partsOverrides
tells the mesh which appearance to use.
For ArchivXL >= 1.4.0, appearance overrides can understand the following variables for meshAppearance
:
{gender}
m or w depending on V's body gender
{skin_color}
{hair_color}
Appearance: Making changes
When you move this file, remember to change the path inside the root_entity.ent
You need to touch this file every time you add a new appearance:
Open the .app file and expand the list
appearances
.Duplicate an item and select the new one.
Change its name to the one you just defined in the .yaml (
black_blue_appearance_name
)In the new appearance, find the array
partsOverrides
and expand it.Select the item inside.
Find and expand the Array
appearanceAppearancePartOverrides
and expand it.Select the first item.
Open the array
componentsOverride
and select the first item.Change the value of
meshAppearance
to the name of your new appearance in the mesh:
componentName: t1_tutorial_custom_shirt_4711 << no need to change this
mesh_appearance: mesh_black_blue << corresponds to meshMeshAppearance.name in my_mesh.mesh
Mesh
The mesh file maps materials to appearances. To find out how exactly it does that, find the material section on the mesh wiki page.
For our purposes it's enough to say that you can define your individual appearances here.

Mesh: Making changes
Find the array
appearances
and open it.Duplicate any
meshMeshAppearance
.Change the name to the one you've defined in the
appearance.app
above (in this case:mesh_black_blue
):Select the array
chunkMaterials
and change the entries in the right-hand panel to the name of your new material (e.g.black_blue
)
Find the array
materials
and open it.Duplicate the last entry. (Yes, use the last one, please, it's important for step 3).
Select the new last entry
Set the following values:
name: mesh_black_blue <<< as defined in step 1 and used by meshMeshAppearance in appearances[] index: <index of item in array>
If you duplicated the last material, you can just increase it by one.
Find the array
localMaterialBuffer
and open itDuplicate any entry with an mlsetup (You will see an entry
MultilayerSetup
undervalues
)Drag it to the last position of the array (that's important, because the materials entries match by numeric index)
Select the new item, open
values
, and selectMultilayerSetup
.Set
baseMaterial/DepotPath
to the.mlsetup
file that you want.
For further information and guides, check here or the mesh knowledge page.
The final result
This is how everything plays together:

Last updated